微信小程序实例介绍之列表渲染
4488
本篇文章给大家带来了关于微信小程序的相关知识,其中主要介绍了关于列表渲染的相关内容,下面一起来看一下,希望对大家有帮助。

wx:for
通过wx:for可以根据指定的数组,循环渲染重复的组件结构,语法示例如下:
<view wx:for="{{array}}">
索引是:{{index}} 当前项是:{{item}}
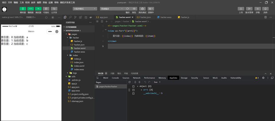
</view>默认情况下,当前循环项的索引用index表示;当前循环项用item表示 hacker.wxml 定义一个for循环访问数组
<view wx:for="{{arr1}}">
索引是:{{index}} 当前项是:{{item}}
</view>hacker.js 定义一个数组
Page({
data:{
arr1:['a','b','c']
}
})运行结果如下:

手动指定索引和当前项的变量名
使用wx:for-index可以指定当前循环项的索引的变量名 使用wx:for-item可以指定当前项的变量名 示例代码如下:
<view wx:for="{{array"}} wx:for-index="idx" wx:for-item="itemName">
索引是:{{idx}} 当前项是:{{itemName}}
</view>hacker.wxml
<view wx:for="{{arr1}}" wx:for-index="idx" wx:for-item="itemName">
索引是:{{idx}} 当前项是:{{itemName}}
</view>hacker.js
Page({
data:{
arr1:['a','b','c']
}
})运行结果如下:

wx:key的使用
类似于Vue列表渲染中的:key,小程序在实现列表渲染时,也建议为渲染出来的列表项指定唯一的key值,从而提高渲染的效率,示例代码如下: hacker.wxml
<view wx:for="{{userList}}" wx:key="id">{{item.name}}</view>hacker.js
Page({
data:{
userList:[
{id: 1,name: 'hacker'},
{id: 2,name: 'meng'},
{id: 3,name: 'yuan'}
]
}
})运行结果如下:

本文网址:https://www.zztuku.com/detail-13319.html
站长图库 - 微信小程序实例介绍之列表渲染
申明:本文转载于《掘金社区》,如有侵犯,请 联系我们 删除。








您还没有登录,请 登录 后发表评论!
提示:请勿发布广告垃圾评论,否则封号处理!!